+86 135 410 16684Mon. - Fri. 10:00-22:00

构建阿里云专网下的生产环境

构建阿里云专网下的生产环境

经济实惠的服务器代维费用及报价,让中小企业都能用上专业的服务器代维服务!

服务器代维外包服务 让您省心又放心 小程序HTTPS配置 一键ssl全站配置 正版EV OV_SSL证书 顶级证书长期享用 DDOS/CC攻击防御 有针对性的攻击防御
木马病毒清除 彻底的清除专家 网站中毒处理 快速网站故障处理专家 服务器故障处理 一站式解决服务器问题 数据找回/恢复 重要数据秒级找回
数据库优化 提升网站访问速度神器 数据迁移 网站搬家快方法 漏洞扫描/渗透测试 网站安全检测 网站故障排查/修复 一键排查故障/修复
宝塔Linux面板安装服务 环境配置专家 WordPress代维托管 一次性收费包您满意 网站程序安装指导 多年安装经验
肉鸡处理,中毒处理
肉鸡处理,中毒处理  
 

构建阿里云专网下的生产环境

默认的阿里云经典网络有个主要问题,每个ECS要么需要有公有IP地址,要么就无法直接访问外网(设置带宽为0的情况下就没有公网ip地址)。

另外,经典网络也不利于隐藏服务器细节,不安全。

部署图

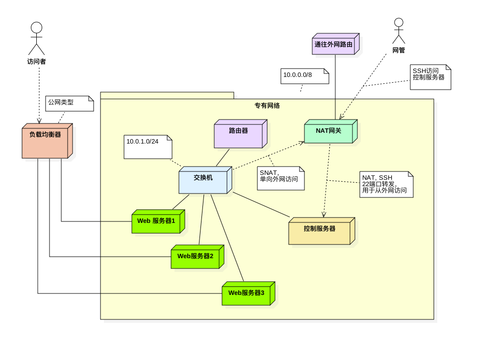
使用阿里云创建的基于专网的服务器如下图:

topo2阿里云专网服务器部署拓扑

部署方法说明

主要步骤是:

  • 创建专有网络VPC,我选择的是10.0.0.0网络
  • 路由器不需要创建,创建专网会默认自带
  • 创建交换机,设置子网,这里是10.0.1.0
  • 在交换机下创建ECS,并且设置网络带宽为0,这样不会分配公网IP,因此无法直接访问外网
    • 创建多个web服务器ESC
    • 创建一个最低配置的ESC,目的是用于控制其他服务器,比如接受外网SSH登录,安装docker-machine控制其他内网服务器等
  • 创建NAT网关,创建好之后在NAT网关下设置:
    • 购买1个带宽包
      • 没有带宽包就访问不了外网
      • 购买带宽包,同时要在该带宽包里购买2个公网ip地址,默认只购买1个
    • 设置SNAT,指定到上面创建的交换机,目的是让该交换机下所有主机都能访问外网,这里要使用带宽包中的1个ip地址
    • 设置NAT,将另一个带宽包ip地址的22端口,指向到上面创建的控制服务器
  • 创建负载均衡器,类型是公网,然后加入所有的Web服务器

主要目的

方案的主要目的是:

  • 外网不能直接访问内网的业务服务器,这里指的是Web服务器
  • 外网要通过登录控制服务器,再从控制服务器访问内网服务器
  • 内网所有服务器,通过统一的NAT网关访问外网
  • 用户通过负载均衡器访问内网要暴露的服务

后续要以这个方案为基础,构建基于docker swarm mode的容器集群服务。

北京 上海 天津 重庆 河北 山东 辽宁 黑龙江 吉林 甘肃 青海 河南 江苏 湖北 湖南 江西 浙江 广东 云南 福建 海南 山西 四川 陕西 贵州 安徽 广西 内蒙古 西藏 新疆 宁夏 澳门 香港 台湾